What’s new in
Moon Modeler version 11
This page was updated on November 13th
Animated Reference Lines
For the selected object, it is now possible to display animations that increase the clarity of references among collections or documents. If you have a larger diagram, it will be easier to recognize references related to the selected object.
New Templates for Generating Output to a Single File
We have added templates for generating output in a single file and also added processing of the Before Script and After Script sections, which are now available in Project Properties. In these sections, you can define, for example, statements for creating a new database, inserting records, etc.


New Auto-Layouts
We have redesigned the auto-layout feature and created several options for automatically arranging objects in a diagram. Available layouts
- Optimal layout
- References layout
- Lines layout
- Grid layout
Custom Layout & Settings
We have added a new option to set which layout should be used after reverse engineering, after placing multiple objects to sub-diagrams, etc. You can also set spacing, choose whether to create subject areas by collections, ignore texts and notes.
The settings will apply to all predefined layouts.


UI Enhancements for Better User Experience
- When creating a new object, the focus is automatically set to the field where you can immediately define the name of the new object.
- After creating a new relation or line, this new object is automatically selected.
- Forms now have a new width setting that is optimal for larger monitors.
- The display of items in the left object list has been modified to make the list clearer and faster, even for large data models.
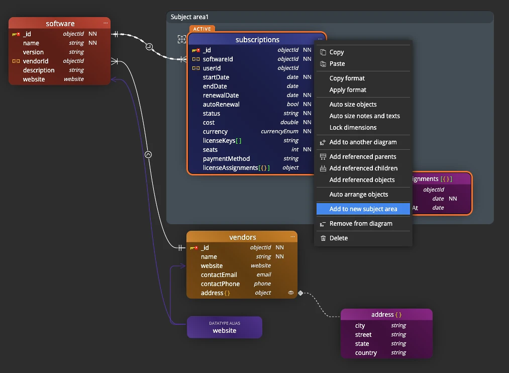
Subject Areas for Selected Items
You can easily insert selected objects into a new subject area. Simply select Add to new subject area from the context menu of one of the selected objects. You can also easily create a subject area for a collection and contained objects.

Other improvements
Version 11.1
- Animations performance improvements. We have optimized the way lines are animated, significantly reducing CPU/GPU usage.
- Highlighting of references. Even if you have animation turned off, reference lines related to the selected object are still graphically highlighted.
Version 11.0
- After inserting objects into the sub-diagram, the layout of new items is automatically started and these are placed under existing objects.
- Easier selection of objects in the left side pane Object list.
- When inserting objects into a sub-diagram, the color and size are set from the original diagram, not always from the Main diagram.
- If multiple objects are selected in the diagram, one of them is active and its properties are available in the right panel. This active object is newly decorated and can be easily recognized in the diagram.
- The performance for hiding or displaying all objects on the Main diagram has been improved.
- The performance of the left panel, which displays an overview of all objects in the data model, has been improved.
- The display of collection names in the diagram has been optimized for both light and dark colors, with shadows behind the text only appearing for light-colored text.
- Fixed a bug related to the Clear Selection option.
- In the Visual Editor component under customization, it is now possible to color part of the text, similar to the editor for Notes.
- Fixed scrollbar flickering when you set the zoom for the entire application to a smaller value.
Download
Moon Modeler
Moon Modeler for MongoDB and Mongoose is available for Windows, Linux and MacOS.
Trial version expires 14 days after installation.
Purchase
Moon Modeler
Perpetual License – One Time Purchase
Enjoy 12 months of free updates on us!